3. Scenario bepaling
Date: 2025-07-08
Status
Proposed
Context
Vanuit de buisiness kregen we de vraag om scenarios op basis van architectuur vraagstukken van Paul Jansen uit te werken tot documenatie en ook prototypes.
Scenario 2
Bij scenario 2 maken alle (vak)applicaties van bijv. het UWV, de belastingdienst of RVO allemaal direct verbinding met de notificatie service (Of dit nou Notify of een alternatief is)
Scenario 2

Zie mermaid code
sequenceDiagram
actor Medewerker
Medewerker->>Vakapplicatie:
activate Vakapplicatie
Vakapplicatie->>Notificatie service:Verstuur verzoek tot notificatie
activate Notificatie service
Notificatie service-->>Vakapplicatie:
deactivate Vakapplicatie
Notificatie service-->>Vakapplicatie:Notificatie status update callback
deactivate Notificatie service
activate Vakapplicatie
Vakapplicatie->>Vakapplicatie:Afhandeling callback
deactivate Vakapplicatie
Voordelen:
- Geen ontwikkelwerk voor een generiek component
Nadelen:
- Elke overheids organisatie moet zelf connectie opzetten met de notificatie service die op dit moment niet al te best gedocumenteerd is
- Elke overheids organisatie moet zelf een implementatie verzinnen en opzetten om te voldoen aan de wet MEBV
- Geen centrale / federatieve opslag van alle contactmomenten mogelijk
- Organisatie moet zelf kanaal herstel inrichten
Scenario 8
Bij scenario 8 komt er een generiek component tussen de (vak)applicaties van alle organisaties en de notificatie service. Deze kan verschillende problemen wegnemen voor de organsaties, zoals het opslaan van alle contactmomenten, kanaal herstel en het eenduidig praten met de notificatie service.
Dit component wordt ontwikkeld door het MijnOverheidZakelijk team maar komt wel bij de organisaties zelf te draaien. Het zelfde principe als dat de gemeentes nu doen met het OMC van worth systems
OMC - is een placeholder term totdat we een goede benaming hebben voor deze service
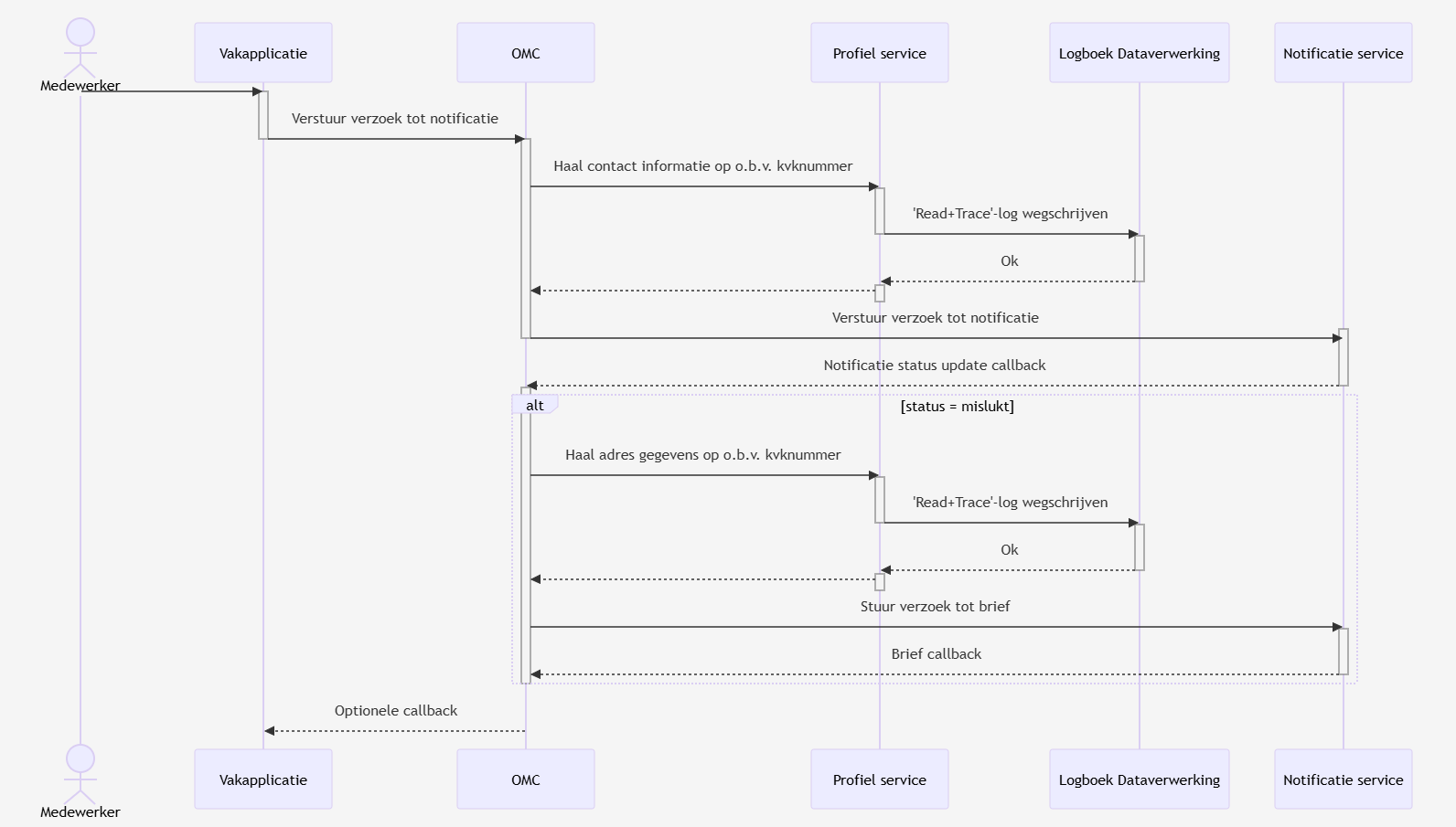
Scenario 8

Zie mermaid code
sequenceDiagram
actor Medewerker
Medewerker->>Vakapplicatie:
activate Vakapplicatie
Vakapplicatie->>OMC:Verstuur verzoek tot notificatie
deactivate Vakapplicatie
activate OMC
OMC->>Profiel service:Haal contact inforamtie op o.b.v. kvknummer
activate Profiel service
Profiel service-->>OMC:
deactivate Profiel service
OMC->>Notificatie service:Verstuur verzoek tot notificatie
activate Notificatie service
deactivate OMC
Notificatie service-->>OMC:Notificatie status update callback
deactivate Notificatie service
activate OMC
alt status = mislukt
OMC->>Profiel service:Haal adres gegevens op o.b.v. kvknummer
activate Profiel service
Profiel service-->>OMC:
deactivate Profiel service
OMC->>Notificatie service:Stuur verzoek tot brief
activate Notificatie service
Notificatie service-->>OMC:Brief callback
deactivate Notificatie service
end
deactivate OMC
OMC-->>Vakapplicatie:Optionele callback
Voordelen:
- Elke overheids organisatie hoeft alleen eenduidig aan te sluiten op onze OMC, deze ingang kan samen met deze organisaties worden gespecificeerd en opgezet
- Wij ontzorgen de gebruikers als zei het Email-adres van de ontvanger niet weten, als input kan dan het KVK nummer worden gegeven en regelen wij de rest
- Wij geven een optie voor poging tot kanaalherstel, hierdoor wordt voldaan aan de wet MEBV
Nadelen:
- Organisaties moeten zelf de nieuwe versies uitrollen op het platform als deze gereleased worden door ons
- Moet nog ontwikkeld worden
Decision
Wij hebben deze 2 scenario’s uitgwerkt en zijn tot de conclussie komen hier een aantal dingen in te missen.
- Om te verkomen dat een bedrijf meerdere brieven ontvangt moet hier een centrale service voor komen
- De contactmomenten moeten worden opgeslagen op een federatieve manier zodat een nog te ontwikkelen service deze kan uitlezen
Consequences
Het gevolg is dat we de uitgewerkte scenario’s 2 en 8 moeten gaan vervangen met een uitwerking die ook de bovenstaande punten implementeert